容器镜像P2P下载
Dragonfly
简介
Dragonfly是一个基于P2P的智能文件分发系统,用于解决大规模文件分发场景下分发耗时、成功率低、带宽浪费等难题。大幅提升发布部署、数据预热、大规模容器镜像分发等业务能力。
架构

- SuperNode:Dragonfly的服务端,它主要负责种子块的生命周期管理以及构造 P2P 网络并调度客户端互传指定分块。
- Dfclient:Dragonfly的客户端,安装在每台主机上,主要负责分块的上传与下载以及与容器 Daemon 的命令交互。Host上发起的docker命令会被dfGet proxy截获。
当通过Dragonfly下载某层镜像文件时,蜻蜓的SuperNode会把整个文件拆分成一个个的块,SuperNode 中的分块称为种子块,种子块由若干初始客户端下载并迅速在所有客户端之间传播,其中分块大小通过动态计算而来。
优势
- 使用p2p方式分发文件。充分利用peer之间的网络带宽,提高下载效率,减少跨区域网络压力。
- 无缝集成docker,可以用来进行镜像分发。
- 主机层的限速。不需要对每次下载进行限速设置(对比scp、wget等)。
- (被动模式的)CDN。提供CDN机制,避免重复远程下载。
- Strong consistency
- Disk protection and highly efficient IO
- High performance
- Auto-isolation of Exception
- 减轻对文件服务器压力。只有supernode节点需要从文件服务器下载。
- Support standard HTTP header
- Effective concurrency control of Registry Auth
- Simple and easy to use
工作原理
下载流程

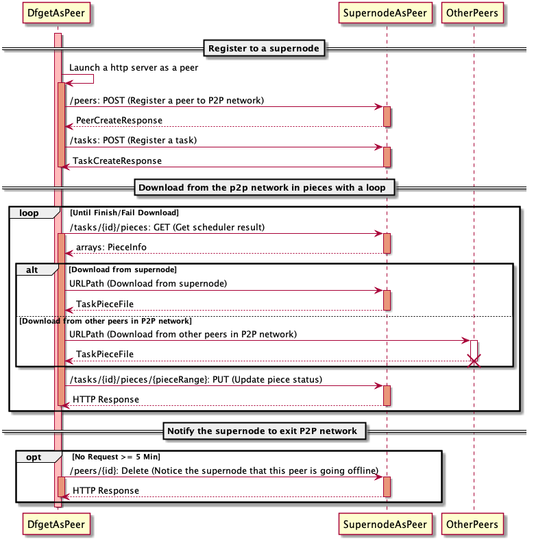
注册阶段
- dfget需要把自己注册为p2p网络的一个peer。
- dfget从supernode获取待下载文件对应的taskId。dragonfly中一个文件由taskId唯一标记,supernode检查待下载的文件是否存在,如果文件不存在的话,supernode会异步下载文件。下载完成后更新==bitmap信息==。

下载阶段
文件被拆成piece分片下载。
- 获取拥有待下载piece的peer节点信息
- 从指定peer下载piece
- 告诉supernode自己具备piece可供其他peer下载

文件按分块进行下载。dfget A从supernode获取block 1,dfget C从dfget A获取block 1,dfget B从dfget C获取block 1。

退出阶段
没有上传下载任务(5min期限)时,从p2p网推出
充当docker的HTTP代理
docker提供了registry-mirrors参数,用来配置仓库的镜像代理,对目标仓库的请求会由代理进行处理。但目前目标仓库只能是官网hub,还不支持为用户的私有仓库配置代理服务器,不过可以通过配置docker的HTTP代理的方式实现这个目标。
可以使用dfdaemon作为docker的HTTP代理,具体配置方法如下。
配置dfdaemon
1 | # 代理对镜像layer的请求 |
满足 proxies 规则的请求会交由dfget处理,其他请求走直接代理方式。
hijack_https表示,会对匹配hosts规则的HTTPS请求进行代理。==df.key和df.crt的作用==
server.crt是目标仓库的证书文件,如果手头没有该证书文件,可以通过以下命令行获取。
1 | openssl x509 -in <(openssl s_client -showcerts -servername hub..docker.com -connect hub.docker.com:443 -prexit 2>/dev/null) |
代理配置的进一步说明,请参考 https://github.com/dragonflyoss/Dragonfly/blob/master/docs/user_guide/proxy.md 。
为docker设置代理
设置docker的HTTP代理环境变量,并重启docker服务。
1 | mkdir -p /etc/systemd/system/docker.service.d |
Harbor集成Dragonfly下载镜像
https://github.com/dragonflyoss/Dragonfly/blob/master/docs/ecosystem/Harbor-with-Dragonfly.md
试验环境
拓扑结构
3节点,1个supernode,2个dfclient
组件交互关系
docker pull启动拉取镜像过程
dfdaemon作为代理,请求harbor下载镜像
dfdaemon把下载镜像blob请求交给dfget处理,dfget作为peer客户端从p2p网络下载数据
supernode从s3下载blob数据,并缓存到本地
==不满足规则匹配请求,直接访问s3==

部署过程
部署supernode
github上提供了supernode配置文件模板,地址
启动服务
1 | # 挂载本地/data/supernode到容器,其中保存有log信息 |
配置集群节点
以ds方式部署dfclient
生成df.key和df.crt
1 | openssl genrsa -des3 -passout pass:x -out df.pass.key 2048 openssl rsa -passin pass:x -in df.pass.key -out df.key |
dfdaemon.yml
1 | # config the dfget flags according to your own needs, please refer to https://github.com/dragonflyoss/Dragonfly/blob/master/docs/cli_reference/dfget.md |
使用docker启动容器
1 | # 当前目录存放了配置文件和key |
修改docker配置
配置dfclient作为docker的HTTP/HTTPS代理,见上一章节
下载测试
通过下面的查询,可以确认从其他peer下载了piece
1 | grep 'downloading piece' /root/.small-dragonfly/logs/dfclient.log | grep -v cdnnode |
dfdaemon拦截下载blob请求,调用dfget下载命令。
1 | /opt/dragonfly/df-client/dfget \ |
使用iftop查看网络流量
Harbor使用Dragonfly进行镜像预热/预分发
功能介绍
preheat,和p2p功能下载耦合小,仅仅是对p2p下载功能的补充
支持Dragonfly(1.0.5+)和Kraken(0.1.3+)
dragonfly的supernode节点,把普通的p2p下载文件缓存在/data/supernode/repo/download/目录,会被定期GC,而preheat的文件会缓存在/data/supernode/repo/preheat/目录,这些文件不会被GC掉
系统管理员创建preheat provider实例。需要指定vendor的端口和必要的认证信息,一个provider实例可以被仓库的所有项目共用。
项目管理员创建预热规则。预热规则是项目级别的,包括镜像过滤规则、provider实例、启动方式(手动、定时、基于事件)。一个项目可以设置多个预热规则。
预热执行后的结果是,满足条件的镜像分发到P2P引擎(dragonfly的supernode)上。
harbor保存预热历史记录和日志,便于回溯。
使用方法
配置分布式分发实例
端点地址指向supernode的8002端口,该实例可以被所有项目使用。

配置项目的预热规则
执行预热
手动触发时,点击执行启动预热。定时或基于时间方式时,条件到达时自动执行预热。预热完成后,满足条件的镜像被分发到supernode节点并缓存。
功能设计
阿里云ACR EE的p2p加速功能
https://help.aliyun.com/document_detail/120603.html
阿里云镜像仓库ACR EE版本提供p2p加速能力。
用户需要购买ACR EE实例,一个独享的镜像仓库?
用户通过命令行方式在集群安装df agent的daemonset。
为了达到良好的加速效果,建议:
配置dockerd的max-concurrent-downloads字段至适当数值以提升镜像拉取效率,默认值为3层,可以提升至5至20层
当集群规模达到300节点以上时,使用效果会更佳。
当集群规模较小或可分配内存不足时,可能不会起到加速的效果。
部署
部署架构-1

supernode部署在用户集群中,用户独享使用,用户承担supernode的资源。
按用户动态安装supernode,用deploy方式进行部署。
supernode到harbor/s3走kgw,harbor到supernode怎么办(影响预热)?
dfclient从supernode拉取数据更快。
dfclient部署在每个节点上,以daemonset方式部署。
部署架构-2
每个机房部署一套supernode服务,所有用户共享,不占用户资源。
部署方式没有要求。
supernode与harbor/s3双向通信都没问题。
supernode与dfclient之间组成p2p网络有问题吗?如果可行,不同用户的节点之间都是peer关系?
风险分析
部署dfclient后需要重启docker服务
集群每个节点需要安装dfclient,并配置为docker的HTTP代理,然后需要重启docker服务,对用户先用容器有多大影响。
产品层面是否做一个可选项,在创建集群时,如果用户选择p2p功能,就预先安装dfclient,并做好配置。
阿里云提供安装脚本,由用户在集群上自己安装,安装包含哪些具体操作待确认。
存储资源需求
缓存的镜像能否设置存储上限?
supernode缓存有效期 –peer-gc-delay 3min
dfget缓存有效期 –expiretime 默认3min
网络带宽限制
用户vpc内p2p下载对其他用户影响可忽略
配置p2p节点的网络限速:supernode节点可以设置最大占用的带宽,fdclient也可以设置带宽上限
适用场景应有针对性
拉取镜像的并发数要足够大,阿里云建议300台以上节点使用p2p效果较好。参与p2p的peer数量少的话,内网利用率不高,加速不明显。
不同节点要同时拉取镜像。dragonfly的peer会清理本地缓存,即便拉取同一镜像,两次拉取间隔大的话,还是需要重新组织p2p网,影响加速效果。
启用/禁用p2p下载功能
配置了HTTP代理后,所有镜像下载都会走dfdaemon代理,但用户并不一定要求一直使用p2p方式。
修改dfdaemon上配置规则,在p2p方式和直接代理之间进行切换。
复制配置规则的必要性和可行性,如某些镜像需要p2p,某些镜像走直接代理下载,是否开放用户配置?
需要评估适用于生产环境的合理配置
什么样的配置适合生成环境,配置项与集群规模有没有关系。
https://github.com/dragonflyoss/Dragonfly/blob/master/docs/config/supernode_properties.md
https://github.com/dragonflyoss/Dragonfly/blob/master/docs/config/dfdaemon_properties.md
https://github.com/dragonflyoss/Dragonfly/blob/master/docs/config/dfget_properties.md
附:Dragonfly宣称的性能数据
容器镜像分发比natvie方式提速可高达57倍;
registry网络出口流量降低99.5%以上;
测试镜像大小:200MB、1GB、5GB
镜像仓库带宽:15Gbps
客户端带宽:双百兆bit/s网络环境
多并发:10并发、200并发、1000并发
随着下载规模的扩大,蜻蜓与Native模式耗时差异显著扩大,最高可提速可以达20倍。在测试环境中源的带宽也至关重要,如果源的带宽是2Gbps,提速可达57倍。
附:Ubur Kraken
简介
Kraken是Ubur开发的支持P2P传输的镜像仓库,用于混合云环境下的镜像管理、同步和分发和,它支持可插拔的存储后端。==还需要对接对象存储==
2018年开始在Ubur内部使用,现已开源,https://github.com/uber/kraken
由少量专用的种子节点,为每个节点上的代理组成的网提供内容。
- origin/peer
专用的种子节点,可由多个orgin节点组成自愈的hash环。它们从后端的存储下载镜像blob,并保存到本地磁盘;
origin节点是特殊的peer,用来seed数据。
- agent/peer
部署在集群的每个节点上,它实现了docker registry接口,能够完成拉取镜像。
agent与traker和其他agent组成P2P网络,它定期向tracker汇报当前下载的torrent并从tracker获取提供当天torrent种子的peer列表,列表按一定的顺序组织,已经完成下载的perr在列表中排在靠前的位置。
agent从其他agent或origin下载数据。
- tracker
跟踪所有peer的下载进度,并基于此形成下载一个blob可以连接的peer列表。
多个tracker也可以组成自愈的hash环。
- proxy
实现了docker registry接口,用于上传镜像 – 下载镜像强依赖这个上传逻辑吗?
- build-index
宣称性能数据
Ubur的一个集群达到每天分发100w个blob,其中包括10w个超过1G的blob;
峰值负载时, 在30秒内分发2w个100M-1G的blob;
可以用到节点下载速率的50%;
集群节点数量对下载速度影响不大,可支持15k的集群节点;
blob大小不受限,20G以下的性能较好;
从2600个节点下载一个2层的镜像,镜像大小3G,节点之间网速300MBps,有5个tracker和5个origon:
